以Dify为例:企业级AI智能体开发平台架构深度解析!
本文深入解析了企业级AI智能体开发平台Tasking AI与Dify的系统架构与核心能力。对比了两类平台的设计思路:Tasking AI以简洁微服务架构适配轻量需求,Dify则凭借异步化处理和GraphEngine任务编排引擎支撑复杂场景。文章详细拆解了四大核心能力:状态管理、模块化组件、多租户隔离与任务编排,并从用户提问到输出的完整流程展示了平台如何实现AI应用全流程开发,为开发者提供了企业级A
随着大语言模型(LLM)技术的爆发,AI 原生应用开发不再是 “模型调用 + 简单逻辑” 的浅层组合,而是需要一套能覆盖 “场景定义 - 系统设计 - 开发部署” 全流程的支撑平台。目前行业中,Tasking AI 与 Dify 是极具代表性的两款开发平台,前者以简洁架构适配轻量需求,后者则凭借强大的任务编排能力成为复杂场景的首选。
本文将聚焦两款平台的核心设计,尤其以 Dify 的架构为重点,拆解 AI 原生应用开发平台的关键能力、系统架构与任务编排引擎,帮你理清这类平台的设计逻辑与落地思路。
一、先搞懂:AI 原生应用开发平台的定位
在聊架构前,首先要明确这类平台的核心价值,降低 AI 应用开发门槛,解决 “模型选型难、工具集成散、流程编排繁” 三大痛点。目前行业中的平台主要分为两类,定位差异显著:
| 平台类型 | 代表产品 | 目标用户 | 核心特点 |
|---|---|---|---|
| 通用开发平台 | Dify、Tasking AI、Coze | 产品专家、业务开发(非 AI 专家) | 一站式可视化开发,无需关注底层技术,支持快速落地生产级应用 |
| 开发框架 | LangChain、OpenAI Assistant API | AI 技术开发者 | 需手动集成外部服务(如向量库),灵活性高但开发成本高 |
为什么 Dify 这类通用平台更受企业青睐?对比开发框架的局限性就能明白:
- LangChain:无内置数据管理与向量存储,开发者需额外集成,增加维护成本;
- OpenAI Assistant API:绑定 OpenAI 模型,工具与检索能力深度耦合,无法适配多租户场景,且参数配置自由度低。
而 Dify、Tasking AI 这类平台,通过 “统一模型接入、模块化工具管理、可视化流程编排”,让业务人员也能快速搭建 AI 应用,这正是其核心定位价值。
二、AI 原生应用开发平台的 4 大核心能力
无论 Tasking AI 还是 Dify,要支撑 AI 应用全流程开发,必须具备四大核心能力,这也是平台设计的基础:
1. 有状态 / 无状态应用双支持
AI 应用常需区分 “单次问答”(无状态)与 “多轮对话”(有状态),平台需提供灵活的会话与数据管理能力:
-
Tasking AI
采用 “本地内存 + Redis+PostgreSQL” 三级存储,自动管理会话历史与向量数据,开发者无需关注底层存储;
-
Dify
设计向量数据库统一接入框架,支持多种向量库(如 Milvus、FAISS)的动态加载 / 卸载,适配不同数据规模需求。
2. 模型、工具、RAG 模块化管理
突破开发框架的 “绑定限制”,实现模块自由组合:
- 模型层:支持数百种 LLM 接入(如 GPT、Qwen、DeepSeek),提供统一 API 调用 completion、embedding、rerank 能力;
- 工具层:提供插件化开发框架,支持系统内置工具(如搜索、Excel 分析)与用户自定义工具,标准化接入流程;
- RAG 层:统一管理知识库,支持文档上传、自动向量化、检索配置,无需单独开发检索逻辑。
3. 多租户隔离机制
企业场景中,不同团队 / 项目的数据、模型资源必须隔离,避免风险:Dify 的设计极具代表性,在数据模型层通过tenant_id字段标识租户,从 “应用创建 - 开发 - 部署” 全生命周期,为不同租户加载独立的模型实例、私有知识库,且实现成本低、灵活性高,特别适合中小型企业。
4. 复杂任务编排能力(Dify 独有优势)
这是 Dify 区别于 Tasking AI 的核心亮点:支持可视化 Workflow 编排,通过拖拽节点(LLM 节点、分支判断、Tool 节点、Code 节点等),快速构建复杂流程。例如 “用户提问→Question Classifier 判断意图→调用 RAG 检索→LLM 生成回答→工具补充数据” 的多步骤流程,无需写代码即可完成。
三、系统架构拆解:从 Tasking AI 看基础设计,从 Dify 看复杂扩展
两款平台的架构设计各有侧重:Tasking AI 以 “简洁分层” 适配轻量需求,Dify 以 “异步化 + 任务编排” 支撑复杂场景。我们先从 Tasking AI 的基础架构入手,再深入 Dify 的进阶设计。
1. Tasking AI:微服务架构,分层清晰
Tasking AI 采用微服务拆分,按业务领域分为三大核心服务,代码可读性与可维护性极佳:

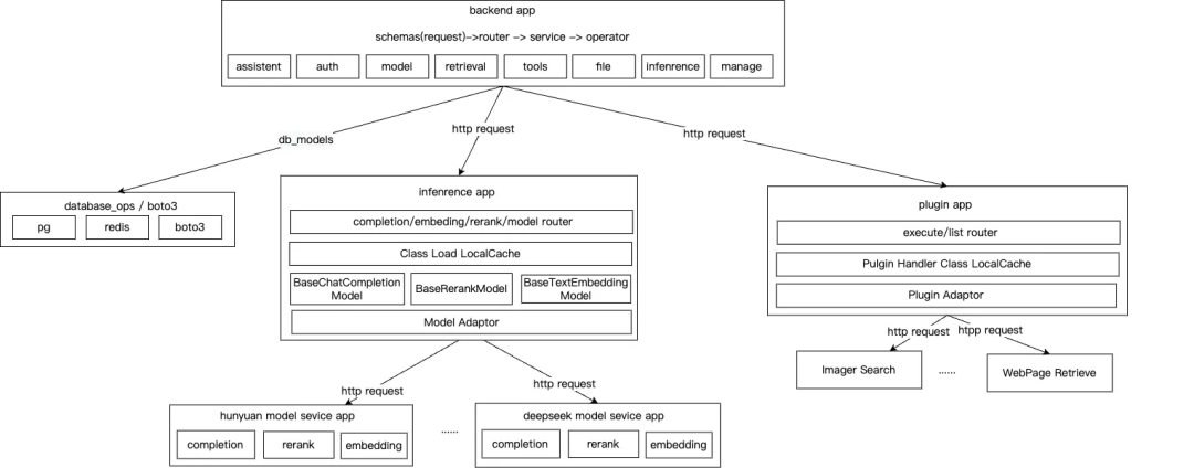
(1)Backend App:应用开发入口
作为用户交互与业务编排的核心,负责:
- 管理 AI 应用(Assistant)、模型、知识库、插件的配置;
- 提供版本控制、日志追踪能力,支撑应用部署运维;
- 本地缓存模型 / 插件配置,定时刷新,提升响应速度。
代码架构遵循 DDD 领域驱动设计,分为三层:
-
Infra 层
封装 PostgreSQL/Redis/Boto3 的 CRUD 操作,隔离数据访问细节;
-
Domain 层
基于 Infra 层能力,封装 Assistant、模型、检索、工具的核心业务逻辑;
-
Interface 层
处理前端请求(参数校验、Request/Response 转换),对应 MVC 的 Controller 层。
注意:Tasking AI 的 Interface 层承载了部分业务编排逻辑,略增加复杂度。理想设计应将业务编排抽象到独立的 App 层,让 Interface 层仅负责请求处理。
(2)Inference App:模型推断服务
构建模型接入的 “抽象层”,解决多模型适配问题:
- 定义三大基础模型类:
BaseChatCompletion(对话生成)、BaseTextEmbeddingModel(文本向量化)、BaseRerankModel(结果重排); - 不同模型提供商(如 OpenAI、阿里云)通过实现基础类的
prepare_request、handle_response等方法,适配输入输出格式; - 启动时自动扫描模型配置文件,动态加载适配器,路由层根据应用配置的模型 ID,调用对应模型服务。
(3)Plugin App:工具插件服务
作为 Backend App 的下游服务,提供工具执行能力:
- 设计
PluginHandler基础类,第三方插件需实现execute方法触发逻辑; - 统一插件输入 / 输出 Schema,自动转换为 LLM 可识别的 Function Call 参数格式;
- 隔离应用开发与插件管理,Backend App 根据模型推断结果,决定是否调用插件。
2. Dify:异步化 + 任务编排,支撑复杂场景
Dify 在 Tasking AI 基础架构上,增加了 “异步任务处理” 与 “GraphEngine 任务编排引擎”,更适合复杂 AI 应用(如批处理任务、多步骤对话流程)。
(1)整体架构:MVC 分层 + Celery 异步
- 核心模块
- Controllers 层:处理 API 请求,负责参数校验与响应封装;
- Services 层:核心业务逻辑(如应用创建、模型调用、任务编排);
- Models 层:数据模型定义(如应用配置、会话记录、插件信息);
- Core 层:底层能力封装(模型适配器、插件框架、RAG 引擎);
-
异步优化
通过 Celery 将 IO 密集型任务(如文档向量化、批量推理)异步处理,提升系统响应速度与吞吐量。
(2)模型接入:统一适配器设计
与 Tasking AI 思路一致,但更强调通用性:
- 定义
LargeLanguageModel基础类,统一模型调用接口; - 各模型提供商实现
invoke方法,处理参数预处理(如 Prompt 格式化)、API 调用、响应解析,输出统一格式结果; - 支持模型动态切换,应用开发时可随时替换模型,无需修改业务逻辑。
(3)关键差异:GraphEngine 任务编排引擎
这是 Dify 支撑复杂场景的核心,能将 AI 应用流程解析为可执行的 DAG(有向无环图),通过事件驱动实现节点调度。
① GraphEngine 的核心设计
-
节点类型全覆盖
通过
NODE_TYPE_CLASSES_MAPPING维护所有节点,包括 Start/End 节点、LLM 节点、IFElse 分支节点、Knowledge Retrieval 节点、Tool 节点、Loop 循环节点等,满足复杂流程语义; -
事件驱动调度
采用 “事件生成 - 发布 - 监听” 模式,关键事件包括
GraphRunStartedEvent(工作流启动)、NodeRunStartedEvent(节点执行)、GraphRunSucceededEvent(工作流成功),由WorkflowAppGenerator监听事件并更新状态; -
DAG 执行流程
从根节点(Source Node)开始,按拓扑排序逐层执行节点,自动处理节点依赖关系。
② GraphEngine 执行步骤(以 Workflow 应用为例)
-
初始化
用户触发 Workflow 运行时,
AppGenerateService根据应用类型(如 Workflow)调用WorkflowAppGenerator,初始化队列管理器(QueueManager)、变量加载器(VariableLoader); -
构建 DAG
WorkflowAppRunner根据用户配置的节点关系、输入参数,生成可执行的 DAG 图; -
启动引擎
WorkflowEntry封装GraphEngine,触发 DAG 执行,同时监听节点事件; -
节点执行
按拓扑序执行节点,若触发工具调用则请求 Plugin 服务,执行结果存入变量池;
-
状态管理
WorkflowAppGenerator监听事件,持久化节点执行状态与日志,支持失败重试。
优化建议:Dify 默认采用本地消息队列实现事件调度,增加了故障恢复复杂度。建议引入 Redis/Pulsar 等分布式消息队列,实现无状态设计,提升扩展性与容错能力。
四、典型 AI Assistant 核心流程:从用户提问到输出
理解架构后,我们以 “多轮对话 + RAG + 工具调用” 的 AI Assistant 为例,看 Dify/Tasking AI 如何编排流程(以 Tasking AI 为例,Dify 逻辑类似但支持更复杂节点):
-
会话初始化
Backend App 根据 Assistant ID 与 Chat ID,从本地缓存加载模型配置、插件列表、历史会话;
-
分布式锁开启
基于 Redis 开启分布式锁,防止多请求冲突;
-
Query 处理
- 调用 Inference App 的 Embedding 模型,将用户 Query 向量化;
- 基于向量化结果检索知识库,获取相关文档片段;
- 调用 Rerank 模型对检索结果重排,提升相关性;
-
Prompt 构建
结合重排后的检索结果、历史会话、插件信息,按 Prompt 模板生成系统提示词;
-
模型推断
将 Prompt 提交给 Inference App 的 Chat 模型,获取推断结果;

-
工具调用判断
若模型返回 Function Call 指令,Backend App 请求 Plugin App 执行对应工具(如搜索实时数据),将工具输出再次传入模型;
-
结果返回
组装最终回答,持久化会话记录,返回给用户。
五、总结与展望:AI 原生应用开发平台的未来
1. 两款平台的对比与选择
| 维度 | Tasking AI | Dify |
|---|---|---|
| 架构复杂度 | 低,微服务拆分清晰,DDD 分层合理 | 中,支持异步与复杂编排,但部分代码耦合 |
| 核心优势 | 轻量、易维护,适合快速验证轻量应用 | 复杂任务编排能力强,适合生产级复杂应用 |
| 目标场景 | 简单 AI 助手、知识库问答 | 多步骤 Workflow、批处理任务、Advanced Chat |
| 代码可读性 | 高,分层明确 | 中,存在部分上下层代码穿透 |
2. 未来发展趋势
(1)开发模式:从 “人工编排” 到 “意图驱动自动生成”
未来平台将支持通过自然语言描述需求(如 “构建一个客户服务 AI,能检索产品文档并生成工单”),自动解析意图、获取领域知识、生成应用流程,并持续优化验证,进一步降低开发门槛。
(2)系统架构:向 “自愈型、自进化” 演进
- 自愈能力:自动检测故障(如模型服务不可用),切换备用资源,降低人工干预成本;
- 自进化能力:通过机器学习分析应用运行数据,优化模型参数、检索策略、流程编排,提升应用效果。
AI 原生应用开发平台的核心价值,始终是 “让 AI 技术更高效地落地业务”。无论是 Dify 的复杂编排,还是 Tasking AI 的轻量设计,其架构思路都围绕这一核心展开。对于开发者而言,理解这些设计逻辑,不仅能更好地使用平台,更能为自定义 AI 应用架构提供参考,这正是本文的最终目的。
最后
我在一线科技企业深耕十二载,见证过太多因技术卡位而跃迁的案例。那些率先拥抱 AI 的同事,早已在效率与薪资上形成代际优势,我意识到有很多经验和知识值得分享给大家,也可以通过我们的能力和经验解答大家在大模型的学习中的很多困惑。
我整理出这套 AI 大模型突围资料包:
- ✅AI大模型学习路线图
- ✅Agent行业报告
- ✅100集大模型视频教程
- ✅大模型书籍PDF
- ✅DeepSeek教程
- ✅AI产品经理入门资料
如果你也想通过学大模型技术去帮助自己升职和加薪,可以扫描下方链接👇👇

为什么说现在普通人就业/升职加薪的首选是AI大模型?
人工智能技术的爆发式增长,正以不可逆转之势重塑就业市场版图。从DeepSeek等国产大模型引发的科技圈热议,到全国两会关于AI产业发展的政策聚焦,再到招聘会上排起的长队,AI的热度已从技术领域渗透到就业市场的每一个角落。

智联招聘的最新数据给出了最直观的印证:2025年2月,AI领域求职人数同比增幅突破200% ,远超其他行业平均水平;整个人工智能行业的求职增速达到33.4%,位居各行业榜首,其中人工智能工程师岗位的求职热度更是飙升69.6%。
AI产业的快速扩张,也让人才供需矛盾愈发突出。麦肯锡报告明确预测,到2030年中国AI专业人才需求将达600万人,人才缺口可能高达400万人,这一缺口不仅存在于核心技术领域,更蔓延至产业应用的各个环节。


资料包有什么?
①从入门到精通的全套视频教程
包含提示词工程、RAG、Agent等技术点
② AI大模型学习路线图(还有视频解说)
全过程AI大模型学习路线

③学习电子书籍和技术文档
市面上的大模型书籍确实太多了,这些是我精选出来的

④各大厂大模型面试题目详解

⑤ 这些资料真的有用吗?
这份资料由我和鲁为民博士共同整理,鲁为民博士先后获得了北京清华大学学士和美国加州理工学院博士学位,在包括IEEE Transactions等学术期刊和诸多国际会议上发表了超过50篇学术论文、取得了多项美国和中国发明专利,同时还斩获了吴文俊人工智能科学技术奖。目前我正在和鲁博士共同进行人工智能的研究。
所有的视频教程由智泊AI老师录制,且资料与智泊AI共享,相互补充。这份学习大礼包应该算是现在最全面的大模型学习资料了。
资料内容涵盖了从入门到进阶的各类视频教程和实战项目,无论你是小白还是有些技术基础的,这份资料都绝对能帮助你提升薪资待遇,转行大模型岗位。


智泊AI始终秉持着“让每个人平等享受到优质教育资源”的育人理念,通过动态追踪大模型开发、数据标注伦理等前沿技术趋势,构建起"前沿课程+智能实训+精准就业"的高效培养体系。
课堂上不光教理论,还带着学员做了十多个真实项目。学员要亲自上手搞数据清洗、模型调优这些硬核操作,把课本知识变成真本事!


如果说你是以下人群中的其中一类,都可以来智泊AI学习人工智能,找到高薪工作,一次小小的“投资”换来的是终身受益!
应届毕业生:无工作经验但想要系统学习AI大模型技术,期待通过实战项目掌握核心技术。
零基础转型:非技术背景但关注AI应用场景,计划通过低代码工具实现“AI+行业”跨界。
业务赋能 突破瓶颈:传统开发者(Java/前端等)学习Transformer架构与LangChain框架,向AI全栈工程师转型。
👉获取方式:
😝有需要的小伙伴,可以保存图片到wx扫描二v码免费领取【保证100%免费】🆓**

更多推荐


所有评论(0)